Loading...
65,950 articles found
Azure Functions, Microsoft’s serverless compute service, lets you run event-driven code without having to manage the infrastructure.
1 year ago
5
Adventures in Reflection.Emit! Here I present a regular expression engine with a Compile() feature.
1 year ago
4.78
Microsoft Azure enhances security with private subnets, fostering efficient network management.
1 year ago
0
Azure Application Gateway evolves with IPv6 support for seamless web traffic
1 year ago
0
How to implement logistic regression in ML.NET?
1 year ago
5
This is an article about how to create a Gomoku program with an AI in C#.
1 year ago
5
Creating an erc20 Token using the hardhat Package and Typescript
1 year ago
5
How to implement implicit methods to solve differential equations.
1 year ago
5
Structured system organizing blog post series visually with YAML and code
1 year ago
0
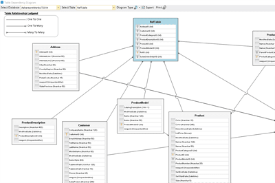
Visual Studio extension that auto-generates SQL Server ER diagrams based on a single table
1 year ago
5